DbForge Studio for Oracle icon

DbForge Studio for Oracle

  2025.3.107
  • 1
  • 2
  • 3
  • 4
  • 5
  • 6
  • 7
  • 8
  • 9
  • 10
5
/ 1 ratings

IDE for Oracle databases

Devart | 46 more apps |
updated on February 13, 2026
Download for Windows
dbForge Studio for Oracle is a powerful database development and management tool for enhancing productivity when working with Oracle databases. It comes packed with all the features needed for fast PL/SQL development, database change management and other database management tasks.

User interface is well organized and user-friendly. Start page includes shortcuts to all the main features organized in six categories, such as database development, database design, data analysis and others.

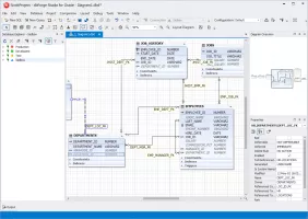
Built-in advanced coding assistant supports code completion, snippets, formatter and other similar functions. It will help you write your PL/SQL queries faster and with less effort. And, if you want to build your queries visually, there is also a visual query designer included.

With IDE comes also features for data/schema comparison and synchronization, data/schema import and export, and import and export of data from/to different popular formats, such as CSV, Excel, XML and others.

There is included also a debugger with possibility of setting breakpoints for query analysis, query profiler for query optimization, visual database designer, and also customizable data reports, amongst other features.

dbForge Studio for Oracle is a professional solution for Oracle database development and management, which can greatly simplify and speed up your work with Oracle databases. Because of its user oriented structure, it can be used even by users with more basic Oracle database knowledge.
Tony Hill
App tester and reviewer
★★★★★
★★★★★
Editor's pick

Pros

  • Enhances productivity
  • User-friendly interface
  • Built-in data/schema comparison and synchronization wizards
  • Customizable data reports

Cons

  • None
LicenseTrialware
Licence limitations 30-day trial
Minimum requirements .NET Framework 4.5.2 or higher installed
Previous versions
Operating systemWindows
Supported languagesEnglish
DownloadsTotal: 90
Last week: 0
Download for Windows